Authoring the SAP ECC 7.51 Web Service connector template for the ECMA2Host

This guide walks you through the process of creating a template for the Web Service Extensibility Connectivity Management Agent (ECMA) connector to manage SAP ECC users.

Limitations and assumptions

This template demonstrates how to manage users. Other object types like Local Activity Groups, Roles, and Profiles aren't covered by this guide as the ECMA2Host doesn't currently support multi-valued references. Password operations are also out of scope for this guide.

This guide doesn't cover the creation of the service account within SAP that is used to call the exposed BAPI functions. It assumes that a pre-created demo account Developer is used with a profile RFC_ALL that grants permissions to the BAPIs mentioned in this article.

The Web Service Configuration Tool doesn't support the following features exposed in SAP by default: WSP Policies and multiple bindings per endpoint. It does expect a WSDL with SOAP 1.1 only, all-in-one document style binding without policies.

SAP ECC BAPI functions used in this template:

  • BAPI_USER_GETLIST - get a list of all users connected to this system.
  • BAPI_USER_GETDETAIL - get details of specific user.
  • BAPI_USER_CREATE1 - creates a user.
  • BAPI_USER_DELETE - deletes a user.
  • BAPI_USER_CHANGE - updates a user.

All SAP user properties in this guide are treated as single valued properties.

The programming language used is Visual Basic.

Defining a web service endpoint and creating a schema

Before you can design import and export workflows, you need to create a template and define an endpoint with the SAP BAPI functions exposed over a SOAP interface. Then create a schema of the ECMA2 objects and their properties is available in this template.

  1. From the "C:\Program Files\Microsoft ECMA2Host\Web Service Configuration Tool" folder, start the Web Service Configuration tool wsconfigTool.exe
  2. From the File-New menu, choose Create new SOAP Project

Screenshot of create SOAP project.

  1. Select on SOAP Project and choose Add new Web Service.

Screenshot of add new web service.

  1. Name your web service SAPECC, provide a URL to download WSDL published, enter SAPECC as namespace. Web Service name helps you to distinguish this web service in your template from others. Namespace defines a name of the Microsoft .NET namespace used to generate classes. Choose Basic authentication mode unless instructed otherwise by SAP administrator. Select Next.

Screenshot of naming web service.

  1. Provide credentials to connect to SAP ECC endpoint. Select Next.
  2. On the endpoints and operations page, ensure that the BAPIs are displayed and select Finish

Note

if you see more than one endpoint, then you have both SOAP 1.2 and SOAP 1.1 bindings enabled. This causes the connector to fail. Modify your binding definition in SOAMANAGER and keep only one. Then re-add a web service.

Screenshot of BAPIs.

  1. Save the project into C:\Program Files\Microsoft ECMA2Host\Service\ECMA folder.
  2. Select on Object Types tab and choose to add User object type. Select Ok.
  3. Expand Object Types tab and select on User type definition.

Screenshot of object types.

  1. Add the following attributes into schema and choose userName as the anchor.

Screenshot of adding attributes.

  1. Save your project.
Name Type Anchor
city string
company string
department string
email string
expirationTime string
firstName string
lastName string
middleName string
telephoneNumber string
jobTitle string
userName string checked

Creating Full Import workflow

The Import workflow, while being optional in the ECMA2Host, allows you to import existing SAP users into the ECMA2Host in-memory cache and avoid duplicate users being created during provisioning.

If you don't create an import workflow, then your connector is operating in Export-only mode and causes the ECMA2Host to always issue Create user operations, even for existing users. This may lead to failures or duplicates when standard SAP BAPIs are used unless duplicates are handled by the export workflow.

SAP ECC doesn't offer a built-in mechanism for reading changes made since the last read.

Therefore, we're implementing the Full Import workflow only. Should you need to implement Delta Imports for performance reasons, consult your SAP administrator for a list of BAPIs and have them published as a SOAP webservice. Then, implement the Delta Import workflow using the following approach as described and a customData property that contains a timestamp of the previous successful run.

SAP ECC offers several BAPI functions to get a list of users with their properties:

  • BAPI_USER_GETLIST - get a list of all users connected to this system.
  • BAPI_USER_GETDETAIL - get details of specific user.

Only these two BAPIs are used to retrieve existing users from SAP ECC in this template.

  1. Navigate to Object Types -> User -> Import -> Full Import workflow and from the Toolbox on the right drag and drop Sequence activity onto workflow designer pane.
  2. On the bottom left, find the Variables button and select it to expand a list of variables defined within this Sequence.
  3. Add the following variables. To select a variable type generated from the SAP WSDL, select to Browse for Types and expand generated and then expand SAPECC namespace.
Name Variable Type Scope Default
selRangeTable SAPECC.TABLE_OF_BAPIUSSRGE Sequence new TABLE_OF_BAPIUSSRGE with {.item = new BAPIUSSRGE(){new BAPIUSSRGE}}
getListRetTable SAPECC.TABLE_OF_BAPIRET2 Sequence new TABLE_OF_BAPIRET2
pageSize Int32 Sequence 200
returnedSize Int32 Sequence
usersTable SAPECC.TABLE_OF_BAPIUSNAME Sequence new TABLE_OF_BAPIUSNAME()

Screenshot of full import operation workflow.

  1. From the Toolbox, drag and drop four Assign activities inside your Sequence activity and set these values:
selRangeTable.item(0).PARAMETER = "USERNAME" 
selRangeTable.item(0).SIGN = "I" selRangeTable.item(0).OPTION = "GT" selRangeTable.item(0).LOW = ""   

These parameters used to call the BAPI_USER_GETLIST function and to implement pagination.

Screenshot of full import workflow.

  1. To implement pagination, from the Toolbox drag and drop the DoWhile activity inside your Sequence activity after the last Assign operation.
  2. On the right pane switch to the Properties tab and enter this condition for the DoWhile
  • cycle: returnedSize = pageSize

Screenshot of returnedsize screen.

  1. Select on the Variables and add currentPageNumber property of int32 type within DoWhile cycle with default value of 0.

Screenshot of dowhile screen.

  1. Optional step: if you plan to implement Delta Import workflow, then from the Toolbox drag and drop Assign activity inside your Sequence activity after DoWhile cycle. Set this value:
  • customData(schemaType.Name + "_lastImportTime") = DateTimeOffset.UtcNow.Ticks.ToString() This saves the date and time of the last full import run and this timestamp can later be used in Delta Import workflow.

Screenshot of the customdata screen.

  1. From the Toolbox, drag and drop Sequence activity inside your DoWhile activity. Drag and drop WebServiceCall activity inside that Sequence activity and select SAPECC service name, ZSAPCONNECTORWS endpoint and BAPI_USER_GETLIST operation.

Screenshot of dowhile sequence.

  1. Select on ... Arguments button to define parameters for web service call as follows:
Name Direction Type Value
MAX_ROWS In Int32 pageSize
MAX_ROWSSpecified In Boolean True
RETURN In/Out TABLE_OF_BAPIRET2 getListRetTable
SELECTION_EXP In/Out TABLE_OF_BAPIUSSEXP
SELECTION_RANGE In/Out TABLE_OF_BAPIUSSRGE selRangeTable
USERLIST In/Out TABLE_OF_BAPIUSNAME usersTable
WITH_USERNAME In String
ROWS Out Int32 returnedSize
  1. Select OK. The warning sign disappears. The list of users stored in the usersTable variable. As SAP doesn't return a complete list of users in one single response, we need to implement pagination and call this function several times while switching pages. Then for every user imported you need to get that user's details by making a separate call. That means that for a landscape with 1,000 users and a page size of 200, Web Service connector makes 5 calls to retrieve a list of users and 1,000 individual calls to retrieve users' details. To improve performance, ask your SAP team to develop a custom BAPI program that lists all uses with their properties. This avoids the need of making 1,000 individual calls and expose that BAPI function over SOAP WS endpoint.
  2. From the Toolbox, drag and drop IF activity inside your DoWhile activity after WebServiceCall activity. Specify this condition to check for non-empty response and absence of errors: IsNothing(getListRetTable.item) OrElse getListRetTable.item.Count(Function(errItem) errItem.TYPE.Equals("E") = True) = 0
  3. From the Toolbox, drag and drop Throw activity into Else branch of your IF activity to throw an error on unsuccessful import. Switch to the Properties tab and enter this expression for Exception property of the Throw activity: New Exception(getListRetTable.item.First(Function(retItem) retItem.TYPE.Equals("E")).MESSAGE)

Screenshot of exception property.

  1. To process a list of imported users, drag and drop ForEachWithBodyFactory activity from the Toolbox into Then branch of your IF activity. Switch to Properties tab and select SAPECC.BAPIUSNAME as TypeArgument. Select on ... button and type this expression for values property: if(usersTable.item,Enumerable.Empty(of BAPIUSNAME)())

Screenshot of IF activity.

  1. From the Toolbox, drag and drop Sequence activity inside your ForEach activity. Having this Sequence activity window active, select on the Variables button and define these variables:
Name Variable Type Scope Default
company SAPECC.BAPIUSCOMP Sequence new BAPIUSCOMP()
address SAPECC.BAPIADDR3 Sequence new BAPIADDR3()
defaults SAPECC.BAPIDEFAUL Sequence new BAPIDEFAUL()
logondata SAPECC.BAPILOGOND Sequence new BAPILOGOND()
getDetailRetTable SAPECC.TABLE_OF_BAPIRET2 Sequence new TABLE_OF_BAPIRET2()

Your IF activity looks like this:

Screenshot of IF activity with foreach.

  1. Drag and drop CreateCSEntryChangeScope activity inside your Sequence activity. In the DN property, enter schemaType.Name & item.USERNAME. In the CreateAnchorAttribute AnchorValue field enter item.username.

Screenshot of CreateCSEntryChangeScope.

  1. To retrieve details of each user, from the Toolbox drag and drop WebServiceCall activity inside Sequence activity right before CreateAnchorAttribute activity. Select SAPECC service name, ZSAPCONNECTORWS endpoint and BAPI_USER_GET_DETAIL operation. Select on ... Arguments button to define parameters for web service call as follows:
Name Direction Type Value
RETURN In/Out TABLE_OF_BAPIRET2 getDetailRetTable
USERNAME In String item.username
ADDRESS Out BAPIADDR3 address
COMPANY Out BAPIUSCOMP company
DEFAULTS Out BAPIUSDEFAUL defaults
LOGONDATA Out BAPILOGOND logonData
WITH_USERNAME In String
ROWS Out Int32 returnedSize
  1. Select OK. The warning sign disappears. The details of a user are stored in the above listed variables. Your IF activity looks like this:

Screenshot of parameters.

  1. To check the results of the BAPI_USER_GET_DETAIL operation, from the Toolbox, drag and drop IF activity and place it inside the Sequence activity in between WebServiceCall and CreateAnchorAttribute activities. Enter this condition: IsNothing(getDetailRetTable.item) OrElse getDetailRetTable.item.Count(Function(errItem) errItem.TYPE.Equals("E") = True) = 0

As missing user details shouldn't be treated as a catastrophic event, we want to indicate this error and continue processing of other users. Drag and drop Sequence activity into Else branch of your IF activity. Add Log activity inside that new Sequence activity. Switch to Properties tab and change Level property to High, Tag to Trace. Enter the following into LogText property: string.Join("\n", getDetailRetTable.item.Select (Function(item) item.MESSAGE ))

  1. Drag and drop Sequence activity into Then branch of IF activity. Drag and drop existing CreateAnchorAttribute activity to Sequence activity inside Then branch of IF activity. Your ForEach activity now looks like this:

Screenshot of ForEach.

  1. For each property of a user like city, company, department, email add IF activity after CreateAnchorAttribute activity and check for non-empty values by entering conditions like Not string.IsNullOrEmpty(address.city) and adding CreateAttributeChange activities into Then branch of that IF activity.

Screenshot of CreateAttributeChange.

For example: Add CreateAttributeChange activities for all user properties using this mapping table:

ECMA User property SAP property
city address.city
department address.department
company company.company
email address.e_mail
firstName address.firstName
lastName address.lastName
middleName address.middleName
jobTitle address.function
expirationTime logonData.GLTGB
telephoneNumber address.TEL1_NUMBR
  1. Finally, add SetImportStatusCode activity after the last CreateAttributeChange activity. Set ErrorCode to Success in the Then branch. Add one more SetImportStatus code activity into Else branch and set ErrorCode to ImportErrorCustomContinueRun.

Screenshot of SetImportStatusCode.

  1. Collapse Sequence activity inside ForEach activity so your DoWhile cycle looks like this:

Screenshot of DoWhile cycle.

  1. To retrieve the next page of users, update selRangeTable.item(0).LOW property. Drag and drop IF activity into Sequence activity within DoWhile. Place it after existing IF activity. Enter returnedSize>0 as Condition. Add Assign activity into Then branch of IF activity and set selRangeTable.item(0).LOW to usersTable.item(returnedSize-1).username.

Screenshot of DoWhile final.

You completed the definition of Full Import workflow.

Creating Export Add workflow

To create a user in SAP ECC you can call BAPI_USER_CREATE1 program and provide all the parameters including an account name and an initial password. If you need an account name to be generated on the SAP side, consult with your SAP administrator and use a custom BAPI function that returns a userName property of a newly created user account.

This guide doesn't demonstrate assignment of licenses, local or global activity groups, systems or profiles. Consult with your SAP administrator and modify this workflow accordingly.

There's no need to implement pagination in export workflows. There's only one object objectToExport available within the workflow context.

  1. Navigate to Object Types -> User -> Export -> Add workflow and from the Toolbox on the right drag and drop Sequence activity onto workflow designer pane.
  2. On the bottom left, find the Variables button and select it to expand a list of variables defined within this Sequence.
  3. Add the following variables. To select a variable type generated from the SAP WSDL, select to Browse for Types and expand generated and then expand SAPECC namespace. This initializes the data structures used by BAPI_USER_CREATE1 program.
Name Variable Type Scope Default
address SAPECC.BAPIADDR3 Sequence new BAPIADDR3()
userName String Sequence
password SAPECC.BAPIPWD Sequence new BAPIPWD()
company SAPECC.BAPIUSCOMP Sequence new BAPIUSCOMP()
defaults SAPECC.BAPIDEFAUL Sequence new BAPIDEFAUL()
logOnData SAPECC.BAPILOGOND Sequence new BAPILOGOND()
bapiret2Table SAPECC.TABLE_OF_BAPIRET2 Sequence new TABLE_OF_BAPIRET2()

Screenshot of export add workflow.

  1. As we defined userName property as an immutable ID, an anchor, we need to extract userName value from a collection of anchors of our export object. Drag and drop ForEachWithBodyFactory activity from the Toolbox into your Sequence activity. Replace item variable name with anchor, switch to properties and choose TypeArgument of Microsoft.MetadirectoryServices.AnchorAttribute. In the Value field, type objectToExport.AnchorAttributes.

Screenshot of export add sequence.

  1. To extract a string value of a userName anchor, drag and drop Switch activity inside the ForEach activity. In the popup window, select Microsoft.IdentityManagement.MA.WebServices.Activities.Extensions.AnchorAttributeNameWrapper type of a switch. Enter Expression value of: New AnchorAttributeNameWrapper(anchor.Name).
  2. Select on Add new case area of Switch activity. Type userName as Case Value. Drag and drop Assign activity into userName case body and assign anchor.Value.ToString() to userName variable.

Screenshot of new case.

  1. Now that we extracted userName value from exported object anchor property, we need to populate other structures like company, defaults, address, logon data that contain other SAP user details. We do this by cycling through collection of attribute changes.
  2. Collapse your ForEach activity and drag and drop another ForEachWithBothFactory activity inside your Sequence activity after the existing ForEach activity. Replace item variable name with attributeChange, switch to properties and choose TypeArgument of Microsoft.MetadirectoryServices.AttributeChange. In the Value field, type objectToExport.AttributeChanges.

Screenshot of new sequence.

  1. Drag and drop the Switch activity into the body of your ForEach activity.
  2. In the popup menu, select Microsoft.IdentityManagement.MA.WebServices.Activities.Extensions.AttributeNameWrapper and select Ok.
  3. Enter the following expression: New AttributeNameWrapper(attributeChange.Name). You'll see a warning icon in the top right corner of your Switch activity about unhandled attributes defined in schema and not assigned to any property.
  4. Select on Add new case area of Switch activity and type a case value of city.
  5. Drag and drop Assign activity into the body of this case. Assign attributeChange.ValueChanges(0).Value.ToString() to address.city.

Screenshot of new export add workflow.

  1. Add other missing cases and assignments. Use this mapping table as a guide:
Case Assignment
city address.city = attributeChange.ValueChanges(0)Value.ToString()
company company.company = attributeChange.ValueChanges(0)Value.ToString()
department address.department = attributeChange.ValueChanges(0)Value.ToString()
email address.e_mail = attributeChange.ValueChanges(0)Value.ToString()
expirationTime logOnData.GLTGB = attributeChange.ValueChanges(0)Value.ToString()
firstname address.firstname = attributeChange.ValueChanges(0)Value.ToString()
lastName address.lastname = attributeChange.ValueChanges(0)Value.ToString()
middleName address.middlename = attributeChange.ValueChanges(0)Value.ToString()
telephoneNumber address.TEL1_Numbr = attributeChange.ValueChanges(0)Value.ToString()
jobTitle address.function = attributeChange.ValueChanges(0)Value.ToString()
export_password password.BAPIPWD1 = attributeChange.ValueChanges(0)Value.ToString()

Here, export_password is a special virtual attribute that is always defined in the schema and can be used to pass an initial password of user being created.

Screenshot of cases.

  1. Collapse your ForEach activity and drag and drop the IF activity into the Sequence activity, after the second ForEach activity, to validate the user properties, before submitting the create user request. We need at least 3 non-empty values: username, last name, initial password. Enter this condition: (String.IsNullOrEmpty(address.lastname) = False ) AND (String.IsNullOrEmpty(userName) = False) AND (String.IsNullOrEmpty(password.BAPIPWD1) = False)
  2. In the Else branch of IF activity, add one more IF activity as we want to throw different errors depending on what is missing. Enter condition value: String.IsNullOrEmpty(userName). Drag and Drop CreateCSEntryChangeResult activities into both branches of the second IF activity and set up ErrorCode of ExportErrorMissingAnchorComponent and ExportErrorMissingProvisioningAttribute.

Screenshot of second IF activity.

  1. Drag and drop Sequence activity in the empty Then branch of the first IF activity. Drag and drop WebSeviceCall activity inside the Sequence activity. Select SAPECC service name, ZSAPCONNECTORWS endpoint and BAPI_USER_CREATE1 operation. Select on ... Arguments button to define parameters for web service call as follows:
Name Direction Type Value
ADDRESS In BAPIADDR3 address
COMPANY In BAPIUSCOMP company
DEFAULTS In BAPIDEFAUL defaults
LOGONDATA In BAPILOGOND logOnData
PASSWORD In BAPIPWD password
RETURN In-Out TABLE_OF_BAPIRET2 bapiret2Table
SELF_REGISTER In String "X"
USERNAME In String userName
  1. Select OK. The warning sign disappears.

Screenshot of workflow after parameters.

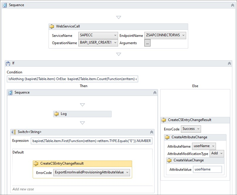
  1. To process create user request results, drag and drop IF activity inside the Sequence activity after the WebServiceCall activity. Enter the following condition: IsNothing (bapiret2Table.item) OrElse bapiret2Table.item.Count(Function(errItem) errItem.TYPE.Equals("E") = True) <> 0
  2. If we get no errors, we assume that export operation completed successfully, and we want to indicate successful export of this object by creating CSEntryChangeResult with Success status. Drag and drop CreateCSEntryChangeResult activity into Else branch of your IF activity and select Success error code.
  3. Optional: If the web service call returns a generated account name of a user, we need to update an anchor value of exported object. To do that, drag and drop CreateAttrubuteChangeactivity inside the CreateCSEntryChangeResult activity and select to Add a userName. Then drag and drop CreateValueChange activity inside the CreateAttributeChange activity and enter the variable name populated by a web service call activity. In this guide, you use the userName variable that isn't updated on export.

Screenshot of updated sequence flow.

  1. The last step in the Export Add workflow is to handle and log export errors. Drag and drop Sequence activity into the empty Then branch of your IF activity.
  2. Drag and drop Log activity into Sequence activity. Switch to Properties tab and enter LogText value of: bapiret2Table.item.First(Function(retItem) retItem.TYPE.Equals("E")).MESSAGE. Keep High logging level and Trace tag. This logs an error message into ConnectorsLog or the ECMA2Host event log when verbose tracing is enabled.
  3. Drag and drop Switch activity inside the Sequence activity after Log activity. In the popup window, select String type of the switch value. Enter the following expression: bapiret2Table.item.First(Function(retItem) retItem.TYPE.Equals("E")).NUMBER
  4. Select on Default case and drag and drop CreateCSEntryChangeResult activity into the body of this case. Choose ExportErrorInvalidProvisioningAttributeValue error code.

Screenshot of new update to workflow.

  1. Select on the Add new case area and type a case value of 224. Drag and drop CreateCSEntryChangeResult activity into the body of this case. Choose ExportErrorCustomContinueRun error code.

Screenshot of final update to workflow.

You completed the definition of Export Add workflow.

Creating Export Delete workflow

To delete a user in SAP ECC, you can call BAPI_USER_DELETE program and provide an account name to be deleted in connected system. Consult with your SAP Administrator to determine whether this scenario is mandatory. Most often, SAP ECC accounts aren't deleted but are set to expire to keep historical records.

This guide doesn't cover scenarios related to SAP Common User Administration system, deprovisioning of users from connected systems, revocation of licenses, etc.

There's no need to implement pagination in export workflows. There's only one object objectToExport available within the workflow context.

  1. Navigate to Object Types -> User -> Export -> Delete workflow and from the Toolbox on the right drag and drop Sequence activity onto workflow designer pane.
  2. On the bottom left, find the Variables button and select it to expand a list of variables defined within this Sequence.
  3. Add the following variables. To select a variable type generated from the SAP WSDL, select to Browse for Types and expand generated and then expand SAPECC namespace. This initializes the data structures used by BAPI_USER_DELETE program.
Name Variable Type Scope Default
userName String Sequence
bapiret2Table SAPECC.TABLE_OF_BAPIRET2 Sequence new TABLE_OF_BAPIRET2()
  1. As we defined userName property as an immutable ID, an anchor, we need to extract userName value from a collection of anchors of our export object. Drag and drop ForEachWithBodyFactory activity from the Toolbox into your Sequence activity. Replace item variable name with anchor, switch to properties and choose TypeArgument of Microsoft.MetadirectoryServices.AnchorAttribute. In the Value field, type objectToExport.AnchorAttributes.

Screenshot of export delete operation workflow.

  1. To extract a string value of a userName anchor, drag and drop Switch activity inside the ForEach activity. In the popup window, select Microsoft.IdentityManagement.MA.WebServices.Activities.Extensions.AnchorAttributeNameWrapper type of a switch. Enter Expression value of: New AnchorAttributeNameWrapper(anchor.Name). Select on Add new case area of Switch activity. Type userName as Case Value. Drag and drop Assign activity into userName case body and assign anchor.Value.ToString() to userName variable.
  2. Drag and drop WebSeviceCall activity inside the Sequence activity after ForEach activity. Select SAPECC service name, ZSAPCONNECTORWS endpoint and BAPI_USER_DELETE operation. Select on ... Arguments button to define parameters for web service call as follows:
Name Direction Type Value
RETURN In/Out TABLE_OF_BAPIRET2 bapiret2Table
USERNAME In String userName
  1. Select OK. The warning sign disappears.

Screenshot of updated delete operation workflow.

  1. To process delete user request results drag and drop IF activity inside the Sequence activity after the WebServiceCall activity. Enter the following condition: If(bapiRet2Table.item, Enumerable.Empty(Of BAPIRET2)()).Count(Function(errItem) errItem.TYPE.Equals("E") = True) <> 0
  2. If we get no errors, we assume that delete operation completed successfully and we want to indicate successful export of this object by creating CSEntryChangeResult with Success status. Drag and drop CreateCSEntryChangeResult activity into Else branch of your IF activity and select Success error code.

Screenshot of export delete workflow.

  1. The last step in the Export Delete workflow is to handle and log export errors. Drag and drop Sequence activity into the empty Then branch of your IF activity.
  2. Drag and drop Log activity into Sequence activity. Switch to Properties tab and enter LogText value of: bapiRetTable.item.First(Function(retItem) retItem.TYPE.Equals("E")= True).MESSAGE. Keep High logging level and Trace tag. This logs an error message into the ConnectorsLog or ECMA2Host event log when verbose tracing is enabled.
  3. Drag and drop Switch activity inside the Sequence activity after Log activity. In the popup window, select String type of the switch value. Enter the following expression: bapiret2Table.item.First(Function(retItem) retItem.TYPE.Equals("E")).NUMBER
  4. Select on Default case and drag and drop CreateCSEntryChangeResult activity into the body of this case. Choose ExportErrorSyntaxViolation error code.

Screenshot of update to export delete operation workflow.

  1. Select on the Add new case area and type a case value of 124. Drag and drop CreateCSEntryChangeResult activity into the body of this case. Choose ExportErrorCustomContinueRun error code.

Screenshot of final export delete operation workflow.

You completed the definition of Export Delete workflow.

Creating Export Replace workflow

To update a user in SAP ECC, you can call BAPI_USER_CHANGE program and provide all the parameters including an account name and all user details, including those that aren't changing. The ECMA2 export mode when all user properties are to be provided is called Replace. In comparison, export mode of AttributeUpdate only provides you with attributes that are being changed and this may cause some user properties to be overwritten with empty values. Therefore, Webservice connector always uses Object Replace export mode and expects the connector to be configured for Export Type: Replace.

Export Replace workflow is almost identical to the Export Add workflow. The only difference is that you need to specify extra parameters like addressX or companyX for the BAPI_USER_CHANGE program. The X at the end of addressX indicates that the structure of the address does contain a change.

  1. Navigate to Object Types -> User -> Export -> Replace workflow and from the Toolbox on the right drag and drop Sequence activity onto workflow designer pane.
  2. On the bottom left, find the Variables button and select it to expand a list of variables defined within this Sequence.
  3. Add the following variables. To select a variable type generated from the SAP WSDL, select to Browse for Types and expand generated and then expand SAPECC namespace. This initializes the data structures used by BAPI_USER_CHANGE program.
Name Variable Type Scope Default
userName String Sequence
bapiret2Table SAPECC.TABLE_OF_BAPIRET2 Sequence new TABLE_OF_BAPIRET2()
addressX SAPECC.BAPIADDR3X Sequence new BAPIADDR3X()
address SAPECC.BAPIADDR3 Sequence new BAPIADDR3()
companyX SAPECC. BAPIUSCOMX Sequence new BAPIUSCOMX()
company SAPECC.BAPIUSCOMP Sequence new BAPIUSCOMP()
defaultsX SAPECC.BAPIDEFAX Sequence new BAPIDEFAX()
defaults SAPECC.BAPIDEFAUL Sequence new BAPIDEFAUL()
logOnDataX SAPECC.BAPILOGONX Sequence new BAPILOGONX()
logOnData SAPECC.BAPILOGOND Sequence new BAPILOGOND()

Your Export Replace workflow looks like this:

Screenshot of start of replace operation workflow.

  1. As we defined userName property as an immutable ID, an anchor, we need to extract userName value from a collection of anchors of our export object. Drag and drop ForEachWithBodyFactory activity from the Toolbox into your Sequence activity. Replace item variable name with anchor, switch to properties and choose TypeArgument of Microsoft.MetadirectoryServices.AnchorAttribute. In the Value field, type objectToExport.AnchorAttributes.

Screenshot of update to replace operation workflow.

  1. To extract a string value of a userName anchor, drag and drop Switch activity inside the ForEach activity. In the popup window, select Microsoft.IdentityManagement.MA.WebServices.Activities.Extensions.AnchorAttributeNameWrapper type of a switch. Enter Expression value of: New AnchorAttributeNameWrapper(anchor.Name). Select on Add new case area of Switch activity. Type userName as Case Value. Drag and drop Assign activity into userName case body and assign anchor.Value.ToString() to userName variable. Your Export Replace workflow looks like this:

Screenshot of another update to replace operation workflow.

  1. Now that we extracted userName value from exported object anchor property, we need to populate other structures like company, defaults, address, logon data that contain other SAP user details. We do this by cycling through collection of all attributes defined in the schema.
  2. Collapse your ForEach activity and drag and drop another ForEachWithBothFactory activity inside your Sequence activity after the existing ForEach activity. Replace item variable name with schemaAttr, switch to properties and choose TypeArgument of Microsoft.MetadirectoryServices.SchemaAttribute. In the Value field, type schemaType.Attributes.

Screenshot of replace operation sequence activity.

  1. Drag and drop the Sequence activity into the body of your ForEach activity. On the bottom left, find the Variables button and select it to expand a list of variables defined within this Sequence. Add the following variable: xValue of String type. Drag and drop Assign activity into your Sequence activity. Assign xValue the expression of: If(objectToExport.AttributeChanges.Contains(schemaAttr.Name), objectToExport.AttributeChanges(schemaAttr.Name).ValueChanges(0).Value.ToString(), String.Empty) It either extracts the changes staged for export for this attribute, or initializes it with an empty string. Your Export Replace workflow looks like this:

Screenshot of update to the replace sequence.

  1. Drag and drop the Switch activity after Assign activity. In the popup menu, select Microsoft.IdentityManagement.MA.WebServices.Activities.Extensions.AttributeNameWrapper and select Ok. Enter the following expression: New AttributeNameWrapper(schemaAttr.Name). You'll see a warning icon in the top right corner of your Switch activity about unhandled attributes defined in the schema and not assigned to any property. Select on Add new case area of Switch activity and type a case value of city. Drag and drop Sequence activity into the body of this case. Drag and drop the Assign activity into the body of this case. Assign "X" value to addressX.city. Drag and drop another Assign activity into the body of this case. Assign xValue to address.city. Your Export Replace workflow looks like this:

Screenshot of drag and drop switch activity.

10.Add other missing cases and assignments. Use this mapping table as a guide:

Case Assignment
city addressX.city = "X" address.city = xValue
company companyX.company = "X" company.company = xValue
department address.departmentX = "X" address.department = xValue
email addressX.e_mail = "X" address.e_mail = xValue
expirationTime logOnDataX.GLTGB = "X" logOnData.GLTGB = xValue
firstname addressX.firstname = "X" address.firstname = xValue
lastName addressX.lastname = "X" address.lastname = xValue
middleName addressX.middlename = "X" address.middlename = xValue
telephoneNumber addressX.TEL1_Numbr = "X" address.TEL1_Numbr = xValue
jobTitle addressX.function = "X" address.function = xValue

Your Export Replace workflow looks like this:

Screenshot of second drag and drop switch activity.

  1. Before calling BAPI_USER_CHANGE program, we need to check for non-empty username. Collapse both ForEach activities and drag and drop IF activity after the second ForEach activity. Enter the following condition: String.IsNullOrEmpty(userName ) = False

  2. When username is empty, we want to indicate that operation was unsuccessful. Drag and drop CreateCSEntryChangeResult activity into the Else branch of your IF activity and select ExportErrorCustomContinueRun error code. Your Export Replace workflow looks like this: Screenshot of CreateCSEntryChangeResult activity.

  3. Drag and drop the Sequence activity in the empty Then branch of the first IF activity. Drag and drop WebSeviceCall activity inside the Sequence activity. Select SAPECC service name, ZSAPCONNECTORWS endpoint and BAPI_USER_CHANGE operation. Select on ... Arguments button to define parameters for web service call as follows:

Name Direction Type Value
ADDRESS In BAPIADDR3 address
ADDRESSX In BAPIADDR3X addressX
COMPANY In BAPIUSCOMP company
COMPANYX In BAPIUSCOMX company
DEFAULTS In BAPIDEFAUL defaults
DEFAULTSX In BAPIDEFAX defaultsX
LOGONDATA In BAPILOGOND logOnData
LOGONDATAX In BAPILOGONX logOnDataX
RETURN In/Out TABLE_OF_BAPIRET2 bapiret2Table
USERNAME In String userName
  1. Select OK. The warning sign disappears. Your Export Replace workflow looks like this:

Screenshot of BAPI_USER_CHANGE operation.

  1. To process change user request results, drag and drop the IF activity inside the Sequence activity after the WebServiceCall activity. Enter the following condition: Not IsNothing(bapiret2Table.item) AndAlso bapiret2Table.item.Count(Function(errItem) errItem.TYPE.Equals("E") = True) <> 0
  2. If we get no errors, we assume that export operation completed successfully, and we want to indicate successful export of this object by creating CSEntryChangeResult with Success status. Drag and drop CreateCSEntryChangeResult activity into Else branch of your IF activity and select Success error code.
  3. Drag and drop Sequence activity into Then branch of your IF activity. Add Log activity with LogText value of string.Join("\n",bapiret2Table.item.Where(Function(retItem) retItem.TYPE.Equals("E")).Select(Function(r) r.MESSAGE)) and Error tag. Add CreateCSEntryChangeResult activity after Log activity with error code of ExportErrorCustomContinueRun. Your Export Replace workflow looks like this:

Screenshot of final export replace workflow.

You completed the definition of Export Replace workflow.

The next step is to configure ECMA2Host Webservice connector using this template.

Next steps