教程:模拟 API 响应

适用于:所有 API 管理层级

后端 API 可以导入 Azure API 管理 API,也可以手动创建和管理。 本教程中的步骤介绍如何:

  • 使用 API 管理创建空白 HTTP API。
  • 手动管理 HTTP API。
  • 在 API 上设置策略,使其返回模拟响应。

此方法允许开发人员继续实现和测试 API 管理实例,即使后端无法发送实际响应。

在很多情况下,创建模拟响应的功能非常有用:

  • 首先设计API网关,而后端实现随后进行,或者后端在并行开发时。
  • 当后端暂时无法运行或无法扩展时。

在本教程中,你将了解如何执行以下操作:

  • 创建测试 API
  • 将操作添加到测试 API
  • 启用响应模拟
  • 测试模拟 API

显示 Azure 门户中的“API”页的屏幕截图。

先决条件

创建测试 API

本部分中的步骤展示了如何创建不带后端的 HTTP API。

  1. 登录到 Azure 门户,然后导航到 API 管理实例。

  2. 在边栏菜单中,选择 API>API,然后选择“ + 添加 API”。 选择 HTTP 磁贴:

    显示定义 API 的第一步的屏幕截图。

  3. 在“创建 HTTP API”窗口中,选择“完整”。

  4. “显示名称”中,输入 测试 API。 “ 名称” 字段会自动填充。

  5. “产品”中,选择“ 无限制”(如果该值可用)。 此值仅在某些层中可用。 可以将本教程的值留空,但需要将 API 与产品相关联才能发布它。 有关详细信息,请参阅 导入并发布第一个 API

  6. 网关 中,如果此选项可用,请选择 已管理。 (此选项仅在某些服务层级中可用。

  7. 选择“创建” 。

    显示“创建 HTTP API”窗口的屏幕截图。

将操作添加到测试 API

API 公开一个或多个操作。 在本部分中,您将向创建的 HTTP API 添加一个操作。 完成本部分中的步骤之后调用该操作会触发错误。 完成 启用响应模拟 部分中的步骤后,不会出现错误。

  1. 选择在上一步中创建的 API。

  2. 选择“+ 添加操作”。

  3. 前端 窗口中,输入以下值:

    设置 说明
    显示名称 测试通话 显示在开发人员门户中的名称。
    名称 test-call 此字段会自动填充。
    URL (第一个框) 获取 选择预定义的 HTTP 谓词之一。
    URL (第二个框) /测试 API 的 URL 路径。
    说明 操作的可选说明。 它向使用 API 的开发人员提供开发人员门户中的文档。

    显示“前端”窗口的屏幕截图。

  4. 选择“响应”选项卡,该选项卡位于 URL显示名称和“说明”框下。 在此选项卡上输入值,以定义响应状态代码、内容类型、示例和架构。

  5. 选择 “+ 添加响应”,然后从列表中选择 “200 确定 ”。

    显示“响应”选项卡的屏幕截图。

  6. “表示形式 ”部分中,选择“ + 添加表示形式”。

  7. 在搜索框中输入 application/json ,然后选择 应用程序/json 内容类型。

  8. “示例 ”框中,输入 { "sampleField" : "test" }

  9. 选择“保存”。

    显示“表示形式”部分的屏幕截图。

虽然在这个例子中这不是必需的,您可以在其他选项卡上为 API 操作配置更多设置,如下表所示:

选项卡 说明
查询 添加查询参数。 除了提供名称和说明以外,还可以提供可分配给查询参数的值。 可以将其中一个值标记为默认值(可选)。
请求 定义请求内容类型、示例和架构。

启用响应模拟

  1. 选择在创建测试 API 中创建的 API。

  2. 确保已选择“ 设计 ”选项卡。

  3. 选择添加的 测试调用 操作。

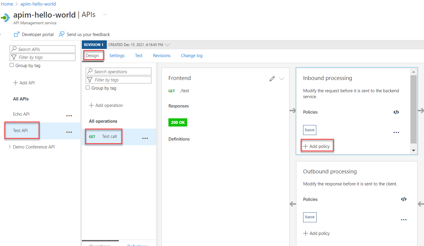
  4. 在“入站处理”部分,选择“+ 添加策略”。

    显示启用响应模拟的第一步的屏幕截图。

  5. 从库中选择 “模拟响应 ”磁贴:

    显示模拟响应磁贴的屏幕截图。

  6. 确保 200 正常,应用程序/json 显示在 API 管理响应 框中。 此选择指示 API 应返回在上一节中定义的响应示例。

    显示 API 管理响应选择的屏幕截图。

  7. 选择“保存”。

    提示

    出现一个显示文本 模拟已启用 的黄色条。 此消息指示从 API 管理返回的响应由 模拟策略 发出,并且不会由后端生成。

测试模拟 API

  1. 选择在创建测试 API 中创建的 API。

  2. 在“ 测试 ”选项卡上,确保已选择 “测试调用 API”,然后选择“ 发送 ”进行测试调用:

    显示测试模拟 API 的步骤的屏幕截图。

  3. HTTP 响应在教程的第一节中显示作为示例提供的 JSON:

    显示模拟 HTTP 响应的屏幕截图。

后续步骤