Remarque
L’accès à cette page nécessite une autorisation. Vous pouvez essayer de vous connecter ou de modifier des répertoires.
L’accès à cette page nécessite une autorisation. Vous pouvez essayer de modifier des répertoires.
本快速入门演示如何使用 MySQL Workbench 应用程序连接到 Azure Database for MySQL 灵活服务器实例。
先决条件
此快速入门使用以下任意指南中创建的资源作为起点:
- 快速入门:使用 Azure 门户创建 Azure Database for MySQL 的实例
- 快速入门:使用 Azure CLI 创建 Azure Database for MySQL 灵活服务器的实例
准备客户端工作站
- 如果使用 专用访问(虚拟网络集成)创建了灵活服务器,则需要从服务器所在的同一虚拟网络中的资源连接到服务器。 可以创建虚拟机并将其添加到使用灵活服务器创建的虚拟网络。 请参阅使用 Azure CLI 为 Azure Database for MySQL 灵活服务器创建和管理虚拟网络。
- 如果使用“公共访问(允许的 IP 地址)”创建了灵活服务器,可以将本地 IP 地址添加到服务器上的防火墙规则列表中。 请参阅使用 Azure CLI 为 Azure Database for MySQL 灵活服务器管理防火墙规则。
- 在计算机上从 MySQL 网站下载并安装 MySQL Workbench。
获取连接信息
获取连接到灵活服务器所需的连接信息。 需要完全限定的服务器名称和登录凭据。
- 登录 Azure 门户。
- 在 Azure 门户的左侧菜单中,选择 “所有资源”,然后搜索创建的服务器(例如 mydemoserver)。
- 选择服务器名称。
- 从服务器的“概览”面板中记下“服务器名称”和“服务器管理员登录名”。 如果忘记了密码,也可通过此面板来重置密码。
使用 MySQL Workbench 连接服务器
使用 MySQL Workbench 连接到 Azure Database for MySQL 灵活服务器:
启动计算机上的 MySQL Workbench 应用程序。
在“设置新连接”对话框的“参数”选项卡上,输入以下信息:
Parameters 建议的值 字段说明 连接名称 演示连接 指定此连接的标签。 连接方法 标准 (TCP/IP) 标准 (TCP/IP) 就足够了。 主机名 服务器名称 指定此前在创建 Azure Database for MySQL 时使用过的服务器名称值。 显示的示例服务器为 mydemoserver.mysql.database.chinacloudapi.cn。 请使用完全限定域名 (*.mysql.database.chinacloudapi.cn),如示例中所示。 如果忘记服务器名称,请按照上一部分中的步骤获取连接信息。 端口 3306 在连接到 Azure Database for MySQL 时,始终使用端口 3306。 用户名 服务器管理员登录名 键入此前在创建 Azure Database for MySQL 时提供的服务器管理员登录用户名。 示例用户名为 myadmin。 如果忘记用户名,请按照上一部分中的步骤获取连接信息。 密码 你的密码 选择“在保管库中存储...”按钮来保存密码。 选择“测试连接”以测试是否所有参数均已正确配置。
选择“确定”以保存连接。
在“MySQL 连接”列表中,选择与服务器对应的磁贴并等待建立连接。
将打开一个新的 SQL 选项卡,该选项卡包含一个可在其中键入查询的空白编辑器。
注意
使用 TLS 1.2 的加密连接是必需的,且在 Azure Database for MySQL 灵活服务器实例上强制执行。 尽管 MySQL Workbench 通常不需要额外配置 TLS/SSL 证书才能连接到服务器,但我们建议将 TLS/SSL CA 认证与 MySQL Workbench 绑定。 有关详细信息,请参阅使用 TLS/SSL 连接
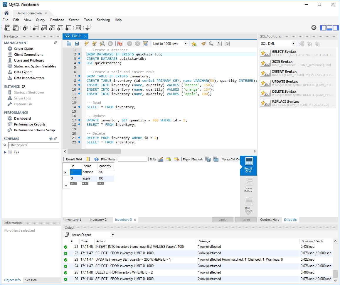
创建表、插入数据、读取数据、更新数据、删除数据
将示例 SQL 代码复制并粘贴到一个空白 SQL 选项卡中,以阐释一些示例数据。
此代码创建名为
quickstartdb空的数据库,然后创建名为清单的示例表。 它会插入一些行,然后读取这些行。 它通过更新语句更改数据,并再次读取这些行。 最后,它删除一个行,并再次读取这些行。-- Create a database -- DROP DATABASE IF EXISTS quickstartdb; CREATE DATABASE quickstartdb; USE quickstartdb; GO -- Create a table and insert rows DROP TABLE IF EXISTS inventory; CREATE TABLE inventory ( id serial PRIMARY KEY, name VARCHAR (50), quantity INT ); INSERT INTO inventory (name, quantity) VALUES ('banana', 150); INSERT INTO inventory (name, quantity) VALUES ('orange', 154); INSERT INTO inventory (name, quantity) VALUES ('apple', 100); -- Read SELECT * FROM inventory; -- Update UPDATE inventory SET quantity = 200 WHERE id = 1; SELECT * FROM inventory; -- Delete DELETE FROM inventory WHERE id = 2; SELECT * FROM inventory;屏幕截图显示了 SQL Workbench 和输出中 SQL 代码的示例。
若要运行示例 SQL 代码,请选择 SQL 文件 选项卡工具栏中的闪电图标。
请注意页面中间“结果网格”部分中的三个选项卡式结果。
请注意页面底部的“输出”列表。 显示有每个命令的状态。