Condividi tramite

部署 SAP NetWeaver AS ABAP 7.51

本文档介绍如何使用 SAP ECC 设置实验室环境进行测试。

在 ASE 测试环境上从 SAP 云设备库部署 SAP NetWeaver AS ABAP 7.51

  1. 导航到 SAP 云设备库:https://cal.sap.com/
  2. 在 SAP CAL 中为自己创建帐户并登录到 SAP 云设备库。 https://calstatic.hana.ondemand.com/res/docEN/042bb15ad2324c3c9b7974dbde389640.html
  3. 导航到“设备模板 - SAP 云设备库”
  4. 搜索“7.51”设备模板,然后单击“创建设备”按钮,在 ASE 设备上创建 SAP NetWeaver AS ABAP 7.51 SP02

SAP 设备模板的屏幕截图。

  1. 选择“新建帐户”。 对授权类型使用标准授权需要以下权限:标准授权包括创建和管理设备的权限。 向 SAP Cloud Appliance Library 授予权限的 Azure 用户所需的角色包括:
  • 选项 1:订阅的管理员,即你的用户具有所有者角色,并且有权访问作用域 /subscriptions/。
  • 选项 2:Azure 用户具有参与者和用户访问管理员的角色,并且可以访问范围/订阅/。 还必须具有 Azure Active Directory 的全局管理员角色。 将授权与申请授权类型配合使用需要在 Azure AD 租户中手动注册应用程序,并向其授予订阅的参与者角色。 必须创建应用程序注册,并将参与者角色分配给订阅的相应应用程序。 在本指南中,我们将对应用程序使用授权
  1. 单击“测试连接”按钮。 输入设备的名称,然后选择用于访问 SAP 实例的主密码。 单击“创建”将资源预配到 Azure AD 租户

  2. 下载并存储访问设备所需的私钥。

私钥生成的屏幕截图。

  1. SAP CAL 将开始向订阅预配资源并将其激活。 完成此过程可能需要几个小时。
  2. 下一步是登录到 SAP GUI,获取开发人员许可证并安装它,以便保存包并更新 SAP 实例,例如发布 Web 服务。 在 SAP 云设备库中创建设备后,SAP 系统会生成临时许可证密钥,该密钥足以登录到系统。 第一步,在使用系统之前,需要按照社区 Wiki 页面中所述安装 Minisap 许可证:如何请求和安装 Minisap 许可证密钥。

安装 Minisap 许可证会将安装编号从 INITIAL 更改为 DEMOSYSTEM。 用户 DEVELOPER 的开发人员访问密钥和安装编号 DEMOSYSTEM 已在系统中,你可以在客户的名称范围 (Z*, Y*) 开始开发。

公开 SAP ECC 7.51 连接器的 Web 服务

Web 服务配置工具通过 WSDL(Web Services 描述语言)发现 Web 服务,并检索它提供的服务、终结点和操作 (BAPI)。 Web 服务连接器使用服务、终结点和操作 (BAPI) 来访问 SAP 服务器,并使用 Microsoft Identity Manager (MIM) 2016 操作标识。

要发现 Web 服务,必须在 SAP ECC 7.51 中公开它。 本文介绍从 SAP ECC 7.51 工作台公开 Web 服务的过程。

登录到 SAP ECC 7 并使用事务代码 SE80 进入 ABAP 工作台。 这将打开对象导航器屏幕,可以在其中维护不同的 SAP 应用程序组件,如包、查看函数组、BSP 程序等。

要创建 Web 服务配置工具使用的 Web 服务,必须先创建包,以便所有对象都可以轻松浏览不同的系统。

  1. 从下拉列表中选择“包”,为新包指定名称,然后按 Enter。 如果对象在系统中不可用,将显示以下屏幕。 单击“是”继续创建包。

创建包的屏幕截图。

  1. 在“创建包”屏幕上提供所需的详细信息,然后单击“创建”按钮。 可以选择指定应用程序组件。 此操作仅将创建的对象范围限制为指定的应用程序(SAP 模块,例如:ABAP、MM、PS、LW 等)。 备注:建议不要指定使对象全局化的应用程序组件。

创建包的屏幕截图。

  1. 系统提示输入传输请求。 单击“请求”旁边的按钮以生成新的传输请求。

请求提示的屏幕截图。

  1. 新建本地请求。

工作台请求的屏幕截图。

  1. 双击请求名称 (NPL*) 将其选中。

NPL 的屏幕截图。

  1. 选择工作台请求后,单击“创建”按钮以创建包。

创建请求的屏幕截图。

  1. 创建包后,在“对象名称”下开始创建 Web 服务,右键单击包名称,然后选择“创建 -> 企业服务”

对象导航器的屏幕截图。

  1. 显示用于选择对象类型的屏幕。 选择“服务提供程序”作为对象类型,然后单击“继续”。

创建对象类型的屏幕截图。

  1. 在“服务提供程序种类”屏幕上,选择“现有 ABAP 对象”(由内而外),然后按“继续”。 通过由内而外,可以使用现有应用程序从后端开始,并为特定功能启用服务。 这意味着从实现开始,然后向接口移动。

服务提供程序种类的屏幕截图。

  1. 为选定对象类型提供服务定义名称和说明。 单击“继续” 。

服务定义的屏幕截图。

  1. 在“终结点类型”屏幕上,选择“函数组”,然后按“继续”。 必须选择函数组,因为 MIM 的 Web 服务配置工具需要所有选定 BAPI 的单个 URL。

终结点类型的屏幕截图。

  1. 在“终结点函数组”屏幕上,选择所需的函数组名称,然后按“继续”。 示例中选择的函数组已定义并封装与用户相关的 BAPI。

终结点函数组的屏幕截图。

  1. 在“函数组”屏幕上,选择所有必需的 BAPI,并添加函数组中不包含的 BAPI。 单击“继续” 。 在此示例中,选择了 SU_USER 函数组中的所有 BAPI。 咨询 SAP 管理员,了解项目中要使用的 BAPI。

函数组的屏幕截图。

要实现基本的用户管理方案,可能需要将发布的 BAPI 列表限制为:

  • BAPI_USER_GETLIST
  • BAPI_USER_GETDETAILS
  • BAPI_USER_CREATE1
  • BAPI_USER_DELETE
  • BAPI_USER_CHANGE
  1. 在“配置服务”屏幕上,选择“安全设置”的配置文件。 SAP 定义了四个配置文件供选择。 根据要求选择一个配置文件。
  • 使用证书和传输保证进行身份验证
  • 使用用户和密码进行身份验证,无传输保证
  • 使用用户和密码和传输保证进行身份验证
  • 无身份验证和无传输保证
  1. 在此示例中,我们采用“使用用户和密码,无传输保证(无 HTTP)进行身份验证”选项。 单击“继续” 。

配置服务的屏幕截图。

  1. 在“传输”屏幕上,单击“请求/任务名称”旁边的图标,然后选择本地工作台请求。 单击“继续” 。

传输的屏幕截图。

  1. 在“完成”屏幕上,单击“完成”按钮。

完成屏幕的屏幕截图。

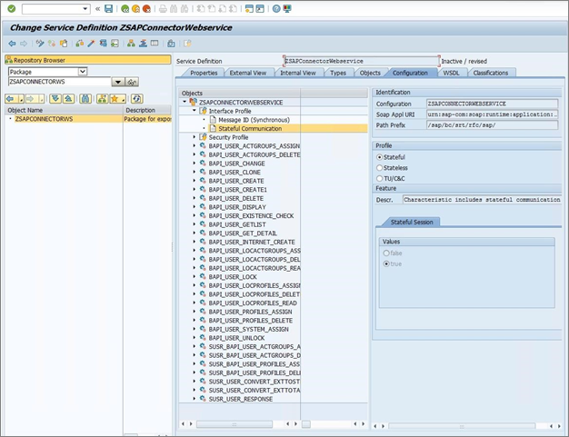
  1. 创建 Web 服务后,必须更改服务定义的配置文件设置。 在“配置”选项卡下,选择有状态通信属性,并激活有状态配置文件。 单击工具栏中的“保存”按钮(磁盘图标)。

配置文件更改的屏幕截图。

  1. 在存储库浏览器中展开 ZSAPCONNECTORWS 包,右键单击 ZSAPCONNECTORWEBSERVICE 服务定义,然后选择“激活”。

ZSAPCONNECTORWEBSERVICE 服务定义的屏幕截图。

使用 SOA 管理器配置 Web 服务

请按照下面的步骤来配置 Web 服务。

  1. 打开事务 SOAMANAGER。 导航到“技术管理”选项卡,然后单击“SAP 客户端设置”。

技术管理的屏幕截图。

  1. 展开 Web 服务导航器托盘并输入 SAP 服务器的主机名和端口号。 单击“ 保存”。

主机和端口的屏幕截图。

  1. 单击“返回”并导航到“服务管理”选项卡。选择“Web 服务配置”链接。

Web 服务配置的屏幕截图。

  1. 在“对象名称”输入字段中,键入 ZSAPCONNECTORWEBSERVICE,然后单击“搜索”。

搜索结果的屏幕截图。

  1. 单击以选择 ZSAPCONNECTORWEBSERVICE 服务定义。
  2. 在“配置”选项卡中,单击“创建服务”按钮。

配置创建服务的屏幕截图。

  1. 在“服务定义的新绑定配置”页上,输入“服务名称”、“新建绑定名称”,然后单击“下一步”。

服务定义绑定的屏幕截图。

  1. 在“提供程序安全性”页上,选择传输通道身份验证下的“用户 ID/密码”,然后单击“下一步”。

服务定义配置绑定的屏幕截图。

  1. 在“SOAP 协议”页上,默认保留所有设置,然后单击“下一步”。

SOAP 协议页的屏幕截图。

  1. 在“操作设置”页上,单击“完成”。

操作设置完成屏幕的屏幕截图。

  1. 创建服务后,单击网页图标打开 WSDL 生成参数。

WSDL 参数的屏幕截图。

将 WSDL 风格配置为:

  • WSP 版本:无策略
  • SOAP 版本:SOAP 1.1
  • SOAP 样式:文档
  • WSDL 部分:AllInOne
  1. 单击以将 WSDL 风格另存为:SOAP 1.1。 仅限

保存的屏幕截图。

  1. 在“WSDL 生成”部分下查找服务的 WSDL URL,并复制该链接。 示例: http://vhcalnplci.dummy.nodomain:8000/sap/bc/srt/wsdl/flv\_10002A1011D1/bndg\_url/sap/bc/srt/rfc/sap/zsapconnectorwebservice/001/zsapconnectorws/zsapconnectorws?sapclient\=001

URL 的屏幕截图。

激活 SAP ECC 7.51 连接器的 Web 服务

  1. 登录到 SAP ECC 7,并使用事务代码 SICF 输入 ABAP 工作台。 提及层次结构类型即服务,然后单击“执行”按钮。

层次结构类型的屏幕截图。

  1. 在“定义服务”页上,键入 ZSAPCONNECTORWS 服务名称,然后单击“应用”。
  2. 选择 ZSAPCONNECTORWS 服务,然后选择“激活服务”。

激活服务的屏幕截图。

  1. 确认激活 ICF 服务。 单击 “是” 。

确认激活的屏幕截图。

  1. 在“定义服务”页上,键入 WSDL 服务名称,然后单击“应用”。 选择为这两个 WSDL 服务激活服务。

活动服务的屏幕截图。

  1. 使用你喜欢的 SOAP 客户端工具测试部署的 Web 服务,以确保它在配置 Web 服务连接器模板之前返回正确的数据

从 MIM 或 ECMA2Host 计算机连接到 Web 服务

  1. 为了避免将 SAP Web Service 终结点发布到 Internet,请在 SAP 演示实验室网络与 MIM 或 ECMA2Host 计算机之间设置对等互连。 此设置允许通过其内部 IP 地址访问 Web 服务。
  2. 将 SAP 主机名和 IP 地址添加到 MIM 或 ECMA2Host 计算机上的主机文件中。
  3. 测试从浏览器打开 MIM 或 ECMA2Host 计算机上的 WSDL URL,以检查与 SAP Web 服务的连接。

下一步是创建 Web 服务连接器模板,以使用此 SOAP 终结点和已发布的 BAPI 管理 SAP ECC 用户。

后续步骤