Nota
O acesso a esta página requer autorização. Pode tentar iniciar sessão ou alterar os diretórios.
O acesso a esta página requer autorização. Pode tentar alterar os diretórios.
Azure 工作簿模板是特选的报表,可供多个用户和团队灵活重复使用。 打开模板时,将创建一个使用模板内容填充的暂时性工作簿。 可以看到工作簿为绿色。 工作簿模板为紫色。
可以调整基于模板的工作簿参数并执行分析,而无需担心将来会影响同事的报告体验。 如果打开模板,进行一些调整并保存,模板将保存为工作簿。 此工作簿以绿色显示。 原始模板将保持不变。
模板的设计和体系结构也不同于保存的工作簿。 保存工作簿会创建关联的 Azure 资源管理器资源。 但是,打开模板时创建的暂时性工作簿没有与之关联的唯一资源。 与工作簿关联的资源会影响谁有权访问该工作簿。 详细了解 Azure 工作簿访问控制。
浏览工作簿模板
选择“应用程序故障分析”以查看默认应用程序工作簿模板之一。
打开模板时,会创建一个可以与之交互的临时工作簿。 默认情况下,此工作簿会以阅读模式打开。 阅读模式仅显示原始模板作者按预期目标所创建的分析体验的信息。
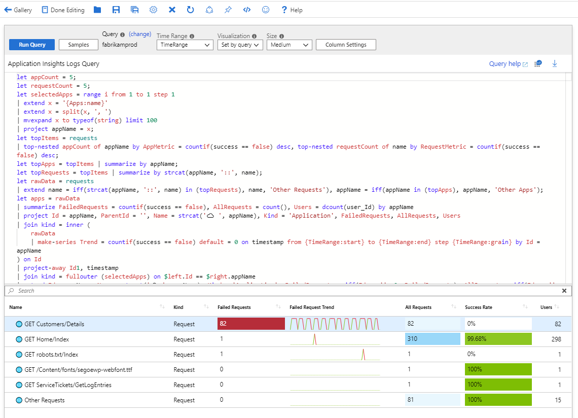
可以调整订阅、目标应用,以及要显示的数据的时间范围。 进行这些选择后,HTTP 请求的网格也是交互式的。 选择单个行会更改报表底部两个图表中呈现的数据。
编辑模板
若要了解此工作簿模板的构成,请选择“编辑”以切换到编辑模式。
右侧的“编辑”按钮与工作簿的各个方面相对应。
如果选择紧靠在请求数据网格下面的“编辑”按钮,可以看到工作簿的此部分包含一个 Kusto 查询,该查询针对的是 Application Insights 资源中的数据。
选择右侧的另一个“编辑”按钮以查看构成工作簿的核心组件,例如:
- 基于 Markdown 的文本框。
- 参数选择 UI 元素。
- 其他图表/可视化效果类型。
在编辑模式下探索预生成的模板,然后根据需要对它进行修改并保存自己的自定义工作簿是开始了解 Azure 工作簿功能的极佳方式。