共用方式為

使用批处理终结点进行批量评分

适用于:Azure CLI ml 扩展 v2(当前版本)Python SDK azure-ai-ml v2(当前版本)

批处理终结点提供对大量数据运行推理的便捷方式。 它们简化了托管用于批量评分的模型的过程,使你可以将工作重心放在机器学习而不是基础结构上。 有关详细信息,请参阅什么是 Azure 机器学习终结点?

对于以下情况可以使用批处理终结点:

  • 需要花费较长时间来运行推理的高开销模型。
  • 需要对分布在多个文件中的大量数据执行推理。
  • 没有低延迟要求。
  • 可以利用并行化。

本文介绍如何使用批处理终结点执行批量评分。

提示

我们建议阅读“方案”部分(查看左侧导航栏)以详细了解如何在特定方案(包括 NLP、计算机视觉)中使用批处理终结点,或如何将其与其他 Azure 服务集成。

关于此示例

在此示例中,我们将部署一个模型来解决经典 MNIST(“改组的美国国家标准与技术研究院”)数字识别问题,以便对大量数据(图像文件)执行批量推理。 在本教程的第一部分,我们将通过一个使用 Torch 创建的模型创建批处理部署。 此类部署将成为终结点中的默认部署。 在后半部分,我们将了解如何通过一个使用 TensorFlow (Keras) 创建的模型来创建另一个部署,对其进行测试,然后切换终结点以开始使用新部署作为默认部署。

本文中的信息基于 azureml-examples 存储库中包含的代码示例。 若要在不复制/粘贴 YAML 和其他文件的情况下在本地运行命令,请先克隆存储库。 然后,将目录更改为 cli/endpoints/batch/deploy-models/mnist-classifier(如果使用的是 Azure CLI)或sdk/python/endpoints/batch/deploy-models/mnist-classifier(如果使用的是 Python SDK)。

git clone https://github.com/Azure/azureml-examples --depth 1
cd azureml-examples/cli/endpoints/batch/deploy-models/mnist-classifier

在 Jupyter Notebook 中继续操作

可以在以下笔记本中按照此示例进行操作。 在克隆的存储库中,打开以下笔记本:mnist-batch.ipynb

先决条件

在按照本文中的步骤操作之前,请确保满足以下先决条件:

连接到工作区

首先,让我们连接到要在其中工作的 Azure 机器学习工作区。

az account set --subscription <subscription>
az configure --defaults workspace=<workspace> group=<resource-group> location=<location>

创建计算

批处理终结点在计算群集上运行。 它们支持 Azure 机器学习计算群集 (AmlCompute)Kubernetes 群集。 群集是一种共享资源,一个群集可以托管一个或多个批处理部署(如果需要,还可以托管其他工作负载)。

本文使用此处创建的名为 batch-cluster 的计算。 根据需要进行调整,并使用 azureml:<your-compute-name> 引用计算,或者创建一个如下所示的计算。

az ml compute create -n batch-cluster --type amlcompute --min-instances 0 --max-instances 5

注意

此时不收取计算费用,因为在调用批处理终结点并提交批量评分作业之前,群集将保持为 0 个节点。 详细了解管理和优化 AmlCompute 的成本

创建批处理终结点

批处理终结点是客户端可以调用以触发批量评分作业的 HTTPS 终结点。 批量评分作业是对多个输入进行评分的作业(有关详细信息,请参阅什么是批处理终结点?)。 批处理部署是一组计算资源,承载执行实际批量评分的模型。 一个批处理终结点可以包含多个批处理部署。

提示

其中一个批处理部署将充当该终结点的默认部署。 调用终结点时,默认部署将用于执行实际的批量评分。 详细了解批处理终结点和批处理部署

步骤

  1. 确定终结点的名称。 终结点名称最终将包含在与终结点关联的 URI 中。 因此,批处理终结点名称在 Azure 区域内需是唯一的。 例如,chinaeast2 中只能有一个名为 mybatchendpoint 的批处理终结点。

    在本例中,我们将终结点名称放在一个变量中,以便稍后可以轻松引用它。

    ENDPOINT_NAME="mnist-batch"
    
  2. 配置批处理终结点

    以下 YAML 文件可定义批处理终结点,可以将其包含在用于创建批处理终结点的 CLI 命令中。

    endpoint.yml

    $schema: https://azuremlschemas.azureedge.net/latest/batchEndpoint.schema.json
    name: mnist-batch
    description: A batch endpoint for scoring images from the MNIST dataset.
    auth_mode: aad_token
    

    下表描述了终结点的关键属性。 有关完整的批处理终结点 YAML 架构,请参阅 CLI (v2) 批处理终结点 YAML 架构

    密钥 说明
    name 批处理终结点的名称。 在 Azure 区域级别需是唯一的。
    description 批处理终结点的说明。 此属性是可选的。
    auth_mode 批处理终结点的身份验证方法。 目前仅支持 Azure Active Directory 基于令牌的身份验证 (aad_token)。
  3. 创建终结点:

    运行以下代码以在批处理终结点下创建一个批处理部署,并将其设置为默认部署。

    az ml batch-endpoint create --name $ENDPOINT_NAME
    

创建批处理部署

部署是一组资源,用于承载执行实际推理的模型。 若要创建批处理部署,需要具备以下所有项:

  • 工作区中已注册的模型。
  • 用于为模型评分的代码。
  • 运行模型的环境。
  • 预先创建的计算和资源设置。
  1. 首先注册要部署的模型。 批处理部署只能部署已在工作区中注册的模型。 如果打算部署的模型已注册,则可以跳过此步骤。 在本例中,我们将为热门的数字识别问题 (MNIST) 注册一个 Torch 模型。

    提示

    模型与部署关联,而不与终结点关联。 这意味着,单个终结点可为同一终结点下的不同模型或不同模型版本提供服务,只要它们部署在不同的部署中即可。

    MODEL_NAME='mnist-classifier-torch'
    az ml model create --name $MODEL_NAME --type "custom_model" --path "deployment-torch/model"
    
  2. 现在可以创建评分脚本了。 批处理部署需要一个评分脚本,该脚本指示应如何执行给定的模型,以及如何处理输入数据。 批处理终结点支持使用 Python 创建的脚本。 在本例中,我们将部署一个模型来读取表示数字的图像文件并输出相应的数字。 评分脚本如下所示:

    注意

    对于 MLflow 模型,Azure 机器学习会自动生成评分脚本,因此无需提供评分脚本。 如果你的模型是 MLflow 模型,则可以跳过此步骤。 有关批处理终结点如何与 MLflow 模型配合工作的详细信息,请参阅专门的教程在批处理部署中使用 MLflow 模型

    警告

    如果要在批处理终结点下部署自动化 ML 模型,请注意自动化 ML 提供的评分脚本仅适用于联机终结点,而不适用于批处理执行。 请参阅创作用于批处理部署的评分脚本,了解如何根据模型的作用创建一个脚本。

    deployment-torch/code/batch_driver.py

    import os
    import pandas as pd
    import torch
    import torchvision
    import glob
    from os.path import basename
    from mnist_classifier import MnistClassifier
    from typing import List
    
    def init():
        global model
        global device
    
        # AZUREML_MODEL_DIR is an environment variable created during deployment
        # It is the path to the model folder
        model_path = os.environ["AZUREML_MODEL_DIR"]
        model_file = glob.glob(f"{model_path}/*/*.pt")[-1]
    
        model = MnistClassifier()
        model.load_state_dict(torch.load(model_file))
        model.eval()
    
        device = torch.device("cuda:0" if torch.cuda.is_available() else "cpu")
    
    def run(mini_batch: List[str]) -> pd.DataFrame:
        print(f"Executing run method over batch of {len(mini_batch)} files.")
    
        results = []
        with torch.no_grad():
            for image_path in mini_batch:
                image_data = torchvision.io.read_image(image_path).float()
                batch_data = image_data.expand(1, -1, -1, -1)
                input = batch_data.to(device)
    
                # perform inference
                predict_logits = model(input)
    
                # Compute probabilities, classes and labels
                predictions = torch.nn.Softmax(dim=-1)(predict_logits)
                predicted_prob, predicted_class = torch.max(predictions, axis=-1)
    
                results.append(
                    {
                        "file": basename(image_path),
                        "class": predicted_class.numpy()[0],
                        "probability": predicted_prob.numpy()[0],
                    }
                )
    
        return pd.DataFrame(results)
    
  3. 创建要在其中运行批处理部署的环境。 此类环境需要包括批处理终结点所需的 azureml-coreazureml-dataset-runtime[fuse] 包以及运行你的代码所需的任何依赖项。 在本例中,依赖项已捕获在 conda.yml 中:

    deployment-torch/environment/conda.yml

    name: mnist-env
    channels:
      - conda-forge
    dependencies:
      - python=3.8.5
      - pip<22.0
      - pip:
        - torch==1.13.0
        - torchvision==0.14.0
        - pytorch-lightning
        - pandas
        - azureml-core
        - azureml-dataset-runtime[fuse]
    

    重要

    azureml-coreazureml-dataset-runtime[fuse] 是批量部署所必需的,应包含在环境依赖项中。

    如下所示指明环境:

    环境定义将作为匿名环境包含在部署定义本身中。 你将在部署的以下行中看到:

    environment:
      name: batch-torch-py38
      image: mcr.microsoft.com/azureml/openmpi4.1.0-ubuntu20.04:latest
      conda_file: environment/conda.yaml
    

    警告

    批处理部署不支持特选环境。 你需要指明自己的环境。 始终可以使用特选环境的基础映像作为你自己的环境来简化过程。

  4. 创建部署定义

    deployment-torch/deployment.yml

    $schema: https://azuremlschemas.azureedge.net/latest/batchDeployment.schema.json
    name: mnist-torch-dpl
    description: A deployment using Torch to solve the MNIST classification dataset.
    endpoint_name: mnist-batch
    model:
      name: mnist-classifier-torch
      path: model
    code_configuration:
      code: code
      scoring_script: batch_driver.py
    environment:
      name: batch-torch-py38
      image: mcr.microsoft.com/azureml/openmpi4.1.0-ubuntu20.04:latest
      conda_file: environment/conda.yaml
    compute: azureml:batch-cluster
    resources:
      instance_count: 1
    max_concurrency_per_instance: 2
    mini_batch_size: 10
    output_action: append_row
    output_file_name: predictions.csv
    retry_settings:
      max_retries: 3
      timeout: 30
    error_threshold: -1
    logging_level: info
    

    有关完整的批处理部署 YAML 架构,请参阅 CLI (v2) 批处理部署 YAML 架构

    密钥 描述
    name 部署的名称。
    endpoint_name 要在其下创建部署的终结点的名称。
    model 用于批量评分的模型。 该示例使用 path 以内联方式定义模型。 模型文件将自动上传并使用自动生成的名称和版本进行注册。 有关更多选项,请遵循模型架构。 对于生产方案,最佳做法应该是单独创建模型并在此处引用模型。 若要引用现有模型,请使用 azureml:<model-name>:<model-version> 语法。
    code_configuration.code.path 包含用于为模型评分的所有 Python 源代码的本地目录。
    code_configuration.scoring_script 上述目录中的 Python 文件。 此文件必须具有 init() 函数和 run() 函数。 对于任何成本较高或者一般性的准备工作(例如将模型加载到内存中),请使用 init() 函数。 init() 将在进程开始时调用一次。 使用 run(mini_batch) 为每个项评分;mini_batch 值是文件路径列表。 run() 函数应返回 Pandas 数据帧或数组。 每个返回的元素指示 mini_batch 中成功运行一次输入元素。 有关如何创作评分脚本的详细信息,请参阅了解评分脚本
    environment 用于为模型评分的环境。 该示例使用 conda_fileimage 以内联方式定义环境。 conda_file 依赖项将安装在 image 之上。 环境将自动使用自动生成的名称和版本进行注册。 有关更多选项,请遵循环境架构。 对于生产方案,最佳做法应该是单独创建环境并在此处引用环境。 若要引用现有环境,请使用 azureml:<environment-name>:<environment-version> 语法。
    compute 用于运行批量评分的计算。 该示例使用在开头部分创建的 batch-cluster,并使用 azureml:<compute-name> 语法引用它。
    resources.instance_count 每个批量评分作业要使用的实例数。
    max_concurrency_per_instance [可选] 每个实例的最大并行 scoring_script 运行数。
    mini_batch_size [可选] scoring_script 可以在一次 run() 调用中处理的文件数。
    output_action [可选] 应如何在输出文件中组织输出。 append_row 会将所有 run() 返回的输出结果合并到一个名为 output_file_name 的文件中。 summary_only 不会合并输出结果,而只会计算 error_threshold
    output_file_name [可选] append_row output_action 批量评分输出文件的名称。
    retry_settings.max_retries [可选] 失败的 scoring_script run() 的最大尝试次数。
    retry_settings.timeout [可选] scoring_script run() 对微型批进行评分的超时值(以秒为单位)。
    error_threshold [可选] 应忽略的输入文件评分失败次数。 如果整个输入的错误计数超出此值,则批量评分作业将终止。 此示例使用 -1,指示允许失败任意次,而不会终止批量评分作业。
    logging_level [可选] 日志详细程度。 值(以详细程度递增的顺序排列)为:WARNING、INFO 和 DEBUG。
  5. 创建部署:

    运行以下代码以在批处理终结点下创建一个批处理部署,并将其设置为默认部署。

    az ml batch-deployment create --file endpoints/batch/mnist-torch-deployment.yml --endpoint-name $ENDPOINT_NAME --set-default
    

    提示

    --set-default 参数将新创建的部署设置为终结点的默认部署。 这是一种简便的方法来创建终结点的新默认部署,尤其对于首次创建部署。 对于生产方案,最佳做法可能要创建一个新部署(而不将其设置为默认部署),验证该部署,并在稍后更新默认部署。 有关详细信息,请参阅部署新模型部分。

  6. 检查批处理终结点和部署详细信息。

    使用 show 检查终结点和部署详细信息。 若要检查批处理部署,请运行以下代码:

    az ml batch-deployment show --name $DEPLOYMENT_NAME --endpoint-name $ENDPOINT_NAME
    

运行批量终结点并访问结果

调用批处理终结点会触发批量评分作业。 调用响应中将返回作业 name,该作业可用于跟踪批量评分进度。

在批量终结点中运行用于评分的模型时,需要指示终结点应查找要评分的数据的输入数据路径。 以下示例演示如何通过 Azure 存储帐户中存储的 MNIST 数据集的示例数据启动新作业:

注意

并行化的工作原理是什么?

批处理部署在文件级别分配工作,这意味着,如果某个文件夹包含 100 个文件并以 10 个文件为一个微批,则会生成 10 个批,每批包含 10 个文件。 请注意,无论涉及的文件大小如何,都会发生这种情况。 如果文件太大因而无法按较大的微批进行处理,我们建议将文件拆分为较小的文件以实现更高的并行度,或减少每个微批的文件数。 目前,批处理部署无法处理文件大小分布的偏差。

JOB_NAME=$(az ml batch-endpoint invoke --name $ENDPOINT_NAME --input https://pipelinedata.blob.core.windows.net/sampledata/mnist --input-type uri_folder --query name -o tsv)

批处理终结点支持读取位于不同位置的文件或文件夹。 若要详细了解支持的类型以及如何指定它们,请阅读从批处理终结点作业访问数据

提示

从 Azure 机器学习 CLI 或适用于 Python 的 Azure 机器学习SDK 执行批处理终结点时,可以使用本地数据文件夹/文件。 但是,该操作会导致将本地数据上传到正在处理的工作区的默认 Azure 机器学习数据存储。

重要

弃用通知:FileDataset 类型的数据集 (V1) 已弃用,并且将来会停用。 依赖此功能的现有批处理终结点可以继续正常运行,但使用 GA CLIv2(2.4.0 和更高版本)或 GA REST API(2022-05-01 和更高版本)创建的批处理终结点将不支持 V1 数据集。

监视批处理作业执行进度

批量评分作业通常会花费一段时间来处理整个输入集。

可以使用 CLI job show 来查看作业。 运行以下代码,以检查上一次终结点调用中的作业状态。 若要详细了解作业命令,请运行 az ml job -h

STATUS=$(az ml job show -n $JOB_NAME --query status -o tsv)
echo $STATUS
if [[ $STATUS == "Completed" ]]
then
  echo "Job completed"
elif [[ $STATUS ==  "Failed" ]]
then
  echo "Job failed"
  exit 1
else 
  echo "Job status not failed or completed"
  exit 2
fi

检查批量评分结果

作业输出将存储在云存储中,可以在工作区的默认 Blob 存储中,也可以在你指定的存储中。 请参阅 配置输出位置,了解如何更改默认值。 执行以下步骤以在作业完成时在 Azure 存储资源管理器中查看评分结果:

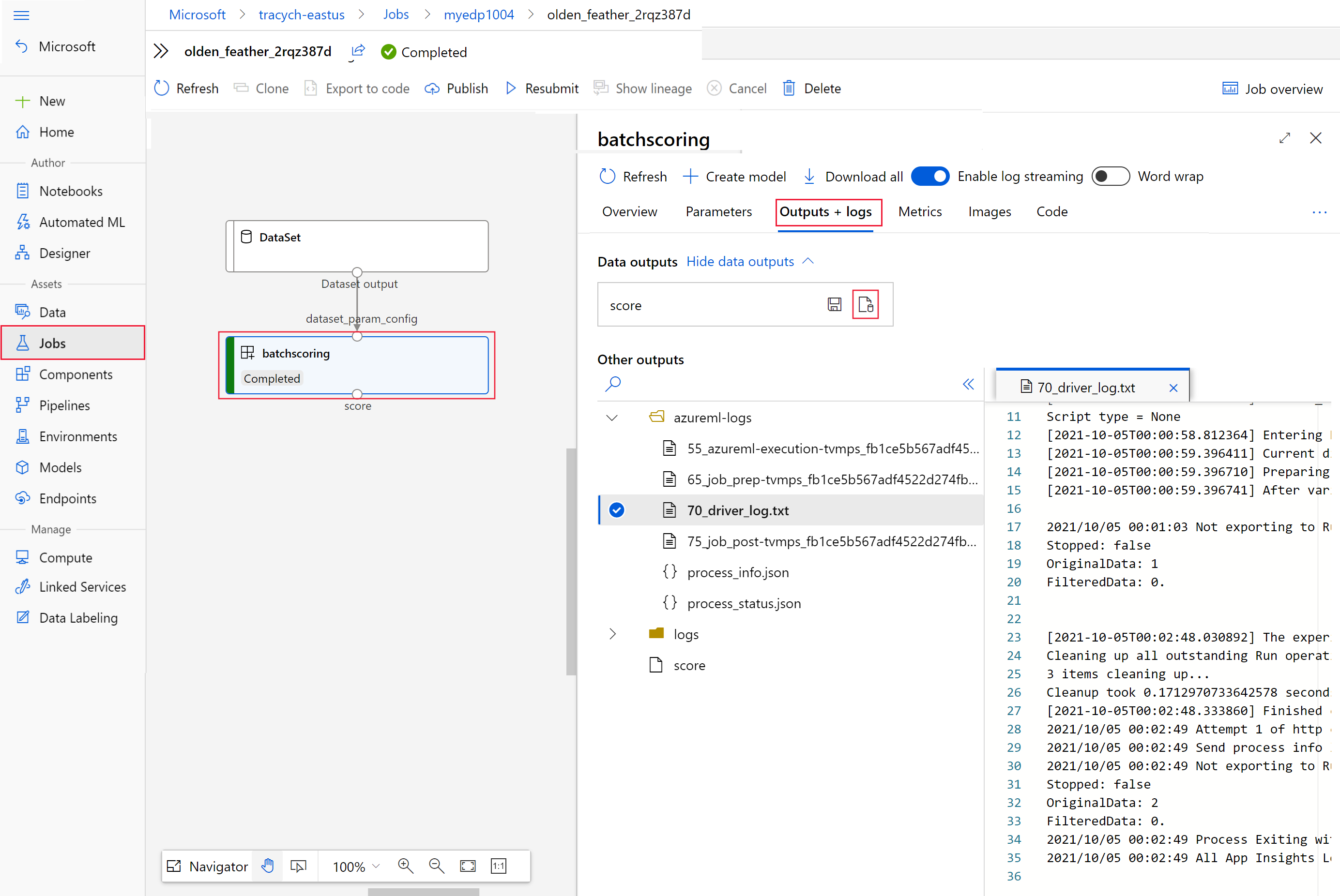
  1. 运行以下代码,在 Azure 机器学习工作室中打开批量评分作业。 invoke 的响应中还包含以 interactionEndpoints.Studio.endpoint 值的形式提供的作业工作室链接。

    az ml job show -n $JOB_NAME --web
    
  2. 在作业图中,选择 batchscoring 步骤。

  3. 选择“输出 + 日志”选项卡,然后选择“显示数据输出”。

  4. 在“数据输出”中,选择图标以打开“存储资源管理器”。

    显示在工作室中查看数据输出位置的屏幕截图。

    存储资源管理器中的评分结果类似以下示例页:

    评分输出的屏幕截图。

配置输出位置

默认情况下,批量评分结果存储在工作区的默认 Blob 存储中按作业名称(系统生成的 GUID)命名的某个文件夹内。 可以配置在调用批处理终结点时用于存储评分输出的位置。

使用 output-path 配置 Azure 机器学习已注册的数据集中的任何文件夹。 指定文件夹时,--output-path 的语法与 --input 的语法相同,即都为 azureml://datastores/<datastore-name>/paths/<path-on-datastore>/。 使用 --set output_file_name=<your-file-name> 配置新的输出文件名。

export OUTPUT_FILE_NAME=predictions_`echo $RANDOM`.csv
JOB_NAME=$(az ml batch-endpoint invoke --name $ENDPOINT_NAME --input https://pipelinedata.blob.core.windows.net/sampledata/mnist --input-type uri_folder --output-path azureml://datastores/workspaceblobstore/paths/$ENDPOINT_NAME --set output_file_name=$OUTPUT_FILE_NAME --query name -o tsv)

警告

必须使用唯一的输出位置。 如果输出文件已存在,批量评分作业将失败。

重要

与输入相反,仅支持将输出放置到在 Blob 存储帐户中运行的 Azure 机器学习数据存储。

覆盖每个作业的部署配置

可以在调用时覆盖某些设置,以充分利用计算资源并提高性能。 可以按作业配置以下设置:

  • 使用“实例计数”覆盖要从计算群集请求的实例数。 例如,对于较大的数据输入量,可能需要使用更多实例来加速端到端批量评分。
  • 使用“微批大小”覆盖要包含在每个微批中的文件数。 微型批处理数由输入文件总计数和 mini_batch_size 确定。 mini_batch_size 较小就会生成更多微型批处理。 微型批处理可以并行运行,但可能需要额外计划并产生额外的调用开销。
  • 可以使用其他设置来覆盖其他设置,包括“最大重试次数”、“超时”和“错误阈值”。 这些设置可能会影响不同工作负载的端到端批量评分时间。
export OUTPUT_FILE_NAME=predictions_`echo $RANDOM`.csv
JOB_NAME=$(az ml batch-endpoint invoke --name $ENDPOINT_NAME --input https://pipelinedata.blob.core.windows.net/sampledata/mnist --input-type uri_folder --mini-batch-size 20 --instance-count 5 --query name -o tsv)

将部署添加到终结点

配置了一个包含部署的批处理终结点后,可以继续微调模型并添加新的部署。 在同一个终结点下开发和部署新模型时,批处理终结点将继续为默认部署提供服务。 部署不能相互影响。

在此示例中,你将了解如何添加第二个部署来解决同一个 MNIST 问题,但使用通过 Keras 和 TensorFlow 构建的模型。

添加另一个部署

  1. 创建要在其中运行批处理部署的环境。 在该环境中包含运行代码所需的任何依赖项。 还需要添加库 azureml-core,因为它是正常进行批量部署所必需的。 以下环境定义具有运行包含 TensorFlow 的模型时所需的库。

    环境定义将作为匿名环境包含在部署定义本身中。 你将在部署的以下行中看到:

    environment:
      name: batch-tensorflow-py38
      image: mcr.microsoft.com/azureml/openmpi4.1.0-ubuntu20.04:latest
      conda_file: environment/conda.yaml
    

    使用的 conda 文件如下所示:

    deployment-keras/environment/conda.yml

    name: tensorflow-env
    channels:
      - conda-forge
    dependencies:
      - python=3.8.5
      - pip
      - pip:
        - pandas
        - tensorflow
        - pillow
        - azureml-core
        - azureml-dataset-runtime[fuse]
    
  2. 创建模型的评分脚本:

    deployment-keras/code/batch_driver.py

    import os
    import numpy as np
    import pandas as pd
    import tensorflow as tf
    from typing import List
    from os.path import basename
    from PIL import Image
    from tensorflow.keras.models import load_model
    
    def init():
        global model
    
        # AZUREML_MODEL_DIR is an environment variable created during deployment
        model_path = os.path.join(os.environ["AZUREML_MODEL_DIR"], "model")
    
        # load the model
        model = load_model(model_path)
    
    def run(mini_batch: List[str]) -> pd.DataFrame:
        print(f"Executing run method over batch of {len(mini_batch)} files.")
    
        results = []
        for image_path in mini_batch:
            data = Image.open(image_path)
            data = np.array(data)
            data_batch = tf.expand_dims(data, axis=0)
    
            # perform inference
            pred = model.predict(data_batch)
    
            # Compute probabilities, classes and labels
            pred_prob = tf.math.reduce_max(tf.math.softmax(pred, axis=-1)).numpy()
            pred_class = tf.math.argmax(pred, axis=-1).numpy()
    
            results.append(
                {
                    "file": basename(image_path),
                    "class": pred_class[0],
                    "probability": pred_prob,
                }
            )
    
        return pd.DataFrame(results)
    
  3. 创建部署定义

    deployment-keras/deployment.yml

    $schema: https://azuremlschemas.azureedge.net/latest/batchDeployment.schema.json
    name: mnist-keras-dpl
    description: A deployment using Keras with TensorFlow to solve the MNIST classification dataset.
    endpoint_name: mnist-batch
    model: 
      name: mnist-classifier-keras
      path: model
    code_configuration:
      code: code
      scoring_script: batch_driver.py
    environment:
      name: batch-tensorflow-py38
      image: mcr.microsoft.com/azureml/openmpi4.1.0-ubuntu20.04:latest
      conda_file: environment/conda.yaml
    compute: azureml:batch-cluster
    resources:
      instance_count: 1
    max_concurrency_per_instance: 2
    mini_batch_size: 10
    output_action: append_row
    output_file_name: predictions.csv
    
  4. 创建部署:

    运行以下代码以在批处理终结点下创建一个批处理部署,并将其设置为默认部署。

    az ml batch-deployment create --file endpoints/batch/mnist-keras-deployment.yml --endpoint-name $ENDPOINT_NAME
    

    提示

    在本例中缺少 --set-default 参数。 对于生产方案,最佳做法可能要创建一个新部署(而不将其设置为默认部署),验证该部署,并在稍后更新默认部署。

测试非默认批处理部署

若要测试新的非默认部署,需要知道你要运行的部署的名称。

DEPLOYMENT_NAME="mnist-keras-dpl"
JOB_NAME=$(az ml batch-endpoint invoke --name $ENDPOINT_NAME --deployment-name $DEPLOYMENT_NAME --input https://pipelinedata.blob.core.chinacloudapi.cn/sampledata/mnist --input-type uri_folder --query name -o tsv)

请注意 --deployment-name 用于指定我们要执行的部署。 使用此参数可以对非默认部署执行 invoke 操作,且不会更新批处理终结点的默认部署。

更新默认批处理部署

尽管可以在终结点内调用特定部署,但通常需要调用终结点本身,让终结点决定使用哪个部署。 此类部署命名为“默认”部署。 这样可以更改默认部署,从而更改为部署提供服务的模型,且无需更改与调用终结点的用户的协定。 使用以下说明更新默认部署:

az ml batch-endpoint update --name $ENDPOINT_NAME --set defaults.deployment_name=$DEPLOYMENT_NAME

删除批处理终结点和部署

如果不打算使用旧的批处理部署,应运行以下代码将其删除。 --yes 用于确认删除。

az ml batch-deployment delete --name nonmlflowdp --endpoint-name $ENDPOINT_NAME --yes

运行以下代码以删除批处理终结点和所有基础部署。 不会删除批量评分作业。

az ml batch-endpoint delete --name $ENDPOINT_NAME --yes

后续步骤